Browse Source

Added UML diagrams for reference.

git-svn-id: https://svn.apache.org/repos/asf/ant/core/trunk@268379 13f79535-47bb-0310-9956-ffa450edef68
master
metasim 25 years ago
parent
commit
d2d72df770
11 changed files with 62 additions and 0 deletions
  1. +13
    -0
      src/antidote/docs/design-overview.html
  2. +5
    -0
      src/antidote/docs/gui-requirements.html
  3. +4
    -0
      src/antidote/docs/new-module-howto.html
  4. +40
    -0
      src/antidote/docs/uml/index.html
  5. BIN
      src/antidote/docs/uml/org-apache-tools-ant-gui-acs.gif
  6. BIN
      src/antidote/docs/uml/org-apache-tools-ant-gui-command.gif
  7. BIN
      src/antidote/docs/uml/org-apache-tools-ant-gui-customizer.gif
  8. BIN
      src/antidote/docs/uml/org-apache-tools-ant-gui-event.gif
  9. BIN
      src/antidote/docs/uml/org-apache-tools-ant-gui-ide.gif
  10. BIN
      src/antidote/docs/uml/org-apache-tools-ant-gui-util.gif
  11. BIN
      src/antidote/docs/uml/org-apache-tools-ant-gui.gif

+ 13
- 0
src/antidote/docs/design-overview.html View File

@@ -254,5 +254,18 @@ Antidote Component Architecture
this support, no user visible strings should appear in the source
code itself.</P>

<H2>Other Resources</H2>
<P>Other information about development on Antidote:</P>
<UL>
<LI><A HREF="uml/index.html">Antidote UML Static Class Diagrams</A></LI>
<LI><A HREF="gui-requirements.html">Antidote Feature Wishlist</A></LI>
<LI><A HREF="new-module-howto.html">Antidote Module HOWTO</A></LI>
</UL>

<HR>
<P ALIGN="center">Copyright &copy; 2000 Apache Software Foundation. All
rights Reserved.</P>

</BODY>
</HTML>

+ 5
- 0
src/antidote/docs/gui-requirements.html View File

@@ -241,5 +241,10 @@
<LI>Support auto-reparsing of contents and model update.</LI>
</OL>
</OL>

<HR>
<P ALIGN="center">Copyright &copy; 2000 Apache Software Foundation. All
rights Reserved.</P>

</BODY>
</HTML>

+ 4
- 0
src/antidote/docs/new-module-howto.html View File

@@ -77,5 +77,9 @@
examples that use the various facilities of the Antidote
framework.</P>

<HR>
<P ALIGN="center">Copyright &copy; 2000 Apache Software Foundation. All
rights Reserved.</P>

</BODY>
</HTML>

+ 40
- 0
src/antidote/docs/uml/index.html View File

@@ -0,0 +1,40 @@
<!DOCTYPE HTML PUBLIC "-//W3C//DTD HTML 4.0//EN" "strict.dtd">
<HTML>
<HEAD>
<TITLE>Antidote UML Static Class Diagrams</TITLE>
</HEAD>

<BODY>

<H1>Antidote UML Static Class Diagrams</H1>

<P>Version 0.1 (2000/12/19)</P>

<P>Authors:
<A HREF="mailto:simeon@fitch.net">Simeon H.K. Fitch</A>
</P>

<H2>Diagram Images</H2>

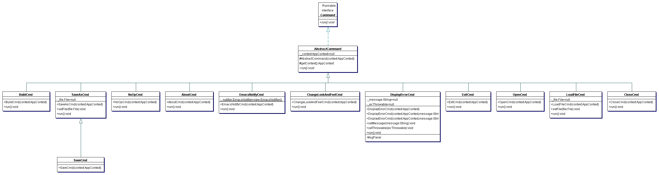
<P>The following UML static class diagrams were generated using <A
HREF="http://www.togethersoft.com">Together/J</A>, reverse engineering the
existing code. They are no means guaranteed to be kept up to date, and are
only a snapshot of development in progress. Their purpose is to help give
people a quick glance a the class structure of the various packages that
make up.</P>

<OL>
<LI><A HREF="org-apache-tools-ant-gui.gif">org.apache.tools.ant.gui</A></LI>
<LI><A HREF="org-apache-tools-ant-gui-acs.gif">org.apache.tools.ant.gui.acs</A></LI>
<LI><A HREF="org-apache-tools-ant-gui-command.gif">org.apache.tools.ant.gui.command</A></LI>
<LI><A HREF="org-apache-tools-ant-gui-customizer.gif">org.apache.tools.ant.gui.customizer</A></LI>
<LI><A HREF="org-apache-tools-ant-gui-event.gif">org.apache.tools.ant.gui.event</A></LI>
<LI><A HREF="org-apache-tools-ant-gui-ide.gif">org.apache.tools.ant.gui.ide</A></LI>
<LI><A HREF="org-apache-tools-ant-gui-util.gif">org.apache.tools.ant.gui.util</A></LI>
</OL>

<HR>
<P ALIGN="center">Copyright &copy; 2000 Apache Software Foundation. All
rights Reserved.</P>
</BODY>
</HTML>

BIN
src/antidote/docs/uml/org-apache-tools-ant-gui-acs.gif View File

Before After
Width: 1830  |  Height: 1158  |  Size: 39 kB

BIN
src/antidote/docs/uml/org-apache-tools-ant-gui-command.gif View File

Before After
Width: 2644  |  Height: 704  |  Size: 19 kB

BIN
src/antidote/docs/uml/org-apache-tools-ant-gui-customizer.gif View File

Before After
Width: 1231  |  Height: 1151  |  Size: 27 kB

BIN
src/antidote/docs/uml/org-apache-tools-ant-gui-event.gif View File

Before After
Width: 3541  |  Height: 1235  |  Size: 49 kB

BIN
src/antidote/docs/uml/org-apache-tools-ant-gui-ide.gif View File

Before After
Width: 323  |  Height: 383  |  Size: 4.7 kB

BIN
src/antidote/docs/uml/org-apache-tools-ant-gui-util.gif View File

Before After
Width: 510  |  Height: 243  |  Size: 4.1 kB

BIN
src/antidote/docs/uml/org-apache-tools-ant-gui.gif View File

Before After
Width: 2542  |  Height: 1979  |  Size: 94 kB

Loading…
Cancel
Save